Shedding old code with ecdysis: graceful restarts for Rust services at Cloudflare

ecdysis | ˈekdəsəs |

noun

the process of shedding the old skin (in reptiles) or casting off the outer cuticle (in insects and other arthropods).

How do you upgrade a network service, handling millions of requests per second around the globe, without disrupting even a single connection?

One of our solutions at Cloudflare to this massive challenge has long been ecdysis, a Rust library that implements graceful process restarts where no live connections are dropped, and no new connections are refused. 

Last month, we open-sourced ecdysis, so now anyone can use it. After five years of production use at Cloudflare, ecdysis has proven itself by enabling zero-downtime upgrades across our critical Rust infrastructure, saving millions of requests with every restart across Cloudflare’s global network.

It’s hard to overstate the importance of getting these upgrades right, especially at the scale of Cloudflare’s network. Many of our services perform critical tasks such as traffic routing, TLS lifecycle management, or firewall rules enforcement, and must operate continuously. If one of these services goes down, even for an instant, the cascading impact can be catastrophic. Dropped connections and failed requests quickly lead to degraded customer performance and business impact.

When these services need updates, security patches can’t wait. Bug fixes need deployment and new features must roll out. 

The naive approach involves waiting for the old process to be stopped before spinning up the new one, but this creates a window of time where connections are refused and requests are dropped. For a service handling thousands of requests per second in a single location, multiply that across hundreds of data centers, and a brief restart becomes millions of failed requests globally.

Let’s dig into the problem, and how ecdysis has been the solution for us — and maybe will be for you.

Links: GitHub | crates.io | docs.rs

Why graceful restarts are hard

The naive approach to restarting a service, as we mentioned, is to stop the old process and start a new one. This works acceptably for simple services that don’t handle real-time requests, but for network services processing live connections, this approach has critical limitations.

First, the naive approach creates a window during which no process is listening for incoming connections. When the old process stops, it closes its listening sockets, which causes the OS to immediately refuse new connections with ECONNREFUSED. Even if the new process starts immediately, there will always be a gap where nothing is accepting connections, whether milliseconds or seconds. For a service handling thousands of requests per second, even a gap of 100ms means hundreds of dropped connections.

Second, stopping the old process kills all already-established connections. A client uploading a large file or streaming video gets abruptly disconnected. Long-lived connections like WebSockets or gRPC streams are terminated mid-operation. From the client’s perspective, the service simply vanishes.

Binding the new process before shutting down the old one appears to solve this, but also introduces additional issues. The kernel normally allows only one process to bind to an address:port combination, but the SO_REUSEPORT socket option permits multiple binds. However, this creates a problem during process transitions that makes it unsuitable for graceful restarts.

When SO_REUSEPORT is used, the kernel creates separate listening sockets for each process and load balances new connections across these sockets. When the initial SYN packet for a connection is received, the kernel will assign it to one of the listening processes. Once the initial handshake is completed, the connection then sits in the accept() queue of the process until the process accepts it. If the process then exits before accepting this connection, it becomes orphaned and is terminated by the kernel. GitHub’s engineering team documented this issue extensively when building their GLB Director load balancer.

How ecdysis works

When we set out to design and build ecdysis, we identified four key goals for the library:

  1. Old code can be completely shut down post-upgrade.

  2. The new process has a grace period for initialization.

  3. New code crashing during initialization is acceptable and shouldn’t affect the running service.

  4. Only a single upgrade runs in parallel to avoid cascading failures.

ecdysis satisfies these requirements following an approach pioneered by NGINX, which has supported graceful upgrades since its early days. The approach is straightforward: 

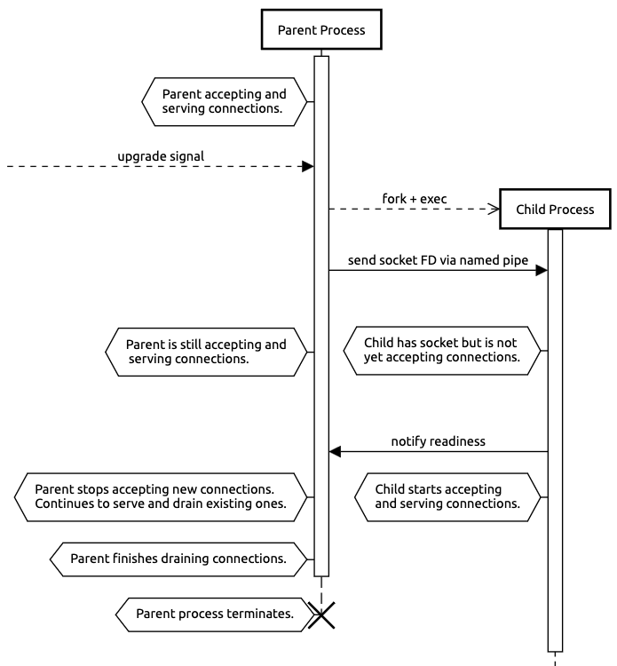
  1. The parent process fork()s a new child process.

  2. The child process replaces itself with a new version of the code with execve().

  3. The child process inherits the socket file descriptors via a named pipe shared with the parent.

  4. The parent process waits for the child process to signal readiness before shutting down.

Crucially, the socket remains open throughout the transition. The child process inherits the listening socket from the parent as a file descriptor shared via a named pipe. During the child's initialization, both processes share the same underlying kernel data structure, allowing the parent to continue accepting and processing new and existing connections. Once the child completes initialization, it notifies the parent and begins accepting connections. Upon receiving this ready notification, the parent immediately closes its copy of the listening socket and continues handling only existing connections. 

This process eliminates coverage gaps while providing the child a safe initialization window. There is a brief window of time when both the parent and child may accept connections concurrently. This is intentional; any connections accepted by the parent are simply handled until completion as part of the draining process.

This model also provides the required crash safety. If the child process fails during initialization (e.g., due to a configuration error), it simply exits. Since the parent never stopped listening, no connections are dropped, and the upgrade can be retried once the problem is fixed.

ecdysis implements the forking model with first-class support for asynchronous programming through Tokio and systemd integration:

  • Tokio integration: Native async stream wrappers for Tokio. Inherited sockets become listeners without additional glue code. For synchronous services, ecdysis supports operation without async runtime requirements.

  • systemd-notify support: When the systemd_notify feature is enabled, ecdysis automatically integrates with systemd’s process lifecycle notifications. Setting Type=notify-reload in your service unit file allows systemd to track upgrades correctly.

  • systemd named sockets: The systemd_sockets feature enables ecdysis to manage systemd-activated sockets. Your service can be socket-activated and support graceful restarts simultaneously.

Platform note: ecdysis relies on Unix-specific syscalls for socket inheritance and process management. It does not work on Windows. This is a fundamental limitation of the forking approach.

Security considerations

Graceful restarts introduce security considerations. The forking model creates a brief window where two process generations coexist, both with access to the same listening sockets and potentially sensitive file descriptors.

ecdysis addresses these concerns through its design:

Fork-then-exec: ecdysis follows the traditional Unix pattern of fork() followed immediately by execve(). This ensures the child process starts with a clean slate: new address space, fresh code, and no inherited memory. Only explicitly-passed file descriptors cross the boundary.

Explicit inheritance: Only listening sockets and communication pipes are inherited. Other file descriptors are closed via CLOEXEC flags. This prevents accidental leakage of sensitive handles.

seccomp compatibility: Services using seccomp filters must allow fork() and execve(). This is a tradeoff: graceful restarts require these syscalls, so they cannot be blocked.

For most network services, these tradeoffs are acceptable. The security of the fork-exec model is well understood and has been battle-tested for decades in software like NGINX and Apache.

Code example

Let’s look at a practical example. Here’s a simplified TCP echo server that supports graceful restarts:

use ecdysis::tokio_ecdysis::{SignalKind, StopOnShutdown, TokioEcdysisBuilder};
use tokio::{net::TcpStream, task::JoinSet};
use futures::StreamExt;
use std::net::SocketAddr;

#[tokio::main]
async fn main() {
    // Create the ecdysis builder
    let mut ecdysis_builder = TokioEcdysisBuilder::new(
        SignalKind::hangup()  // Trigger upgrade/reload on SIGHUP
    ).unwrap();

    // Trigger stop on SIGUSR1
    ecdysis_builder
        .stop_on_signal(SignalKind::user_defined1())
        .unwrap();

    // Create listening socket - will be inherited by children
    let addr: SocketAddr = "0.0.0.0:8080".parse().unwrap();
    let stream = ecdysis_builder
        .build_listen_tcp(StopOnShutdown::Yes, addr, |builder, addr| {
            builder.set_reuse_address(true)?;
            builder.bind(&addr.into())?;
            builder.listen(128)?;
            Ok(builder.into())
        })
        .unwrap();

    // Spawn task to handle connections
    let server_handle = tokio::spawn(async move {
        let mut stream = stream;
        let mut set = JoinSet::new();
        while let Some(Ok(socket)) = stream.next().await {
            set.spawn(handle_connection(socket));
        }
        set.join_all().await;
    });

    // Signal readiness and wait for shutdown
    let (_ecdysis, shutdown_fut) = ecdysis_builder.ready().unwrap();
    let shutdown_reason = shutdown_fut.await;

    log::info!("Shutting down: {:?}", shutdown_reason);

    // Gracefully drain connections
    server_handle.await.unwrap();
}

async fn handle_connection(mut socket: TcpStream) {
    // Echo connection logic here
}

The key points:

  1. build_listen_tcp creates a listener that will be inherited by child processes.

  2. ready() signals to the parent process that initialization is complete and that it can safely exit.

  3. shutdown_fut.await blocks until an upgrade or stop is requested. This future only yields once the process should be shut down, either because an upgrade/reload was executed successfully or because a shutdown signal was received.

When you send SIGHUP to this process, here’s what ecdysis does…

…on the parent process:

  • Forks and execs a new instance of your binary.

  • Passes the listening socket to the child.

  • Waits for the child to call ready().

  • Drains existing connections, then exits.

…on the child process:

  • Initializes itself following the same execution flow as the parent, except any sockets owned by ecdysis are inherited and not bound by the child.

  • Signals readiness to the parent by calling ready().

  • Blocks waiting for a shutdown or upgrade signal.

Production at scale

ecdysis has been running in production at Cloudflare since 2021. It powers critical Rust infrastructure services deployed across 330+ data centers in 120+ countries. These services handle billions of requests per day and require frequent updates for security patches, feature releases, and configuration changes.

Every restart using ecdysis saves hundreds of thousands of requests that would otherwise be dropped during a naive stop/start cycle. Across our global footprint, this translates to millions of preserved connections and improved reliability for customers.

ecdysis vs alternatives

Graceful restart libraries exist for several ecosystems. Understanding when to use ecdysis versus alternatives is critical to choosing the right tool.

tableflip is our Go library that inspired ecdysis. It implements the same fork-and-inherit model for Go services. If you need Go, tableflip is a great option!

shellflip is Cloudflare’s other Rust graceful restart library, designed specifically for Oxy, our Rust-based proxy. shellflip is more opinionated: it assumes systemd and Tokio, and focuses on transferring arbitrary application state between parent and child. This makes it excellent for complex stateful services, or services that want to apply such aggressive sandboxing that they can’t even open their own sockets, but adds overhead for simpler cases.

Start building

ecdysis brings five years of production-hardened graceful restart capabilities to the Rust ecosystem. It’s the same technology protecting millions of connections across Cloudflare’s global network, now open-sourced and available for anyone!

Full documentation is available at docs.rs/ecdysis, including API reference, examples for common use cases, and steps for integrating with systemd.

The examples directory in the repository contains working code demonstrating TCP listeners, Unix socket listeners, and systemd integration.

The library is actively maintained by the Argo Smart Routing & Orpheus team, with contributions from teams across Cloudflare. We welcome contributions, bug reports, and feature requests on GitHub.

Whether you’re building a high-performance proxy, a long-lived API server, or any network service where uptime matters, ecdysis can provide a foundation for zero-downtime operations.

Start building: github.com/cloudflare/ecdysis

原始链接: https://blog.cloudflare.com/ecdysis-rust-graceful-restarts/
侵权请联系站方: [email protected]

相关推荐

换一批